卖家推荐
跨境卖家常用工具/教程入口
什么是 Seller-Creator IM ?
此功能允许卖家直接与 TikTok Shop 联盟中心的达人沟通,这样您就不再需要依靠Email或 WhatsApp 来联系他们。创建更加无缝的沟通流程,增强卖家和创作者之间的协作。
功能收益?
轻松与达人联系并跟踪合作进度。
通过允许卖家在发送邀请或定向计划时提供更多背景信息来增加信任感
使用攻略?
Step 1: 怎么进
入IM
- 入口 1: 进入联盟后台, 单击顶部导航栏中的语音气泡图标.


- 入口 2: 查找达人页面直接点击在线沟通.


- 入口 3: 达人详情页面直接点击发送消息.


- 入口 4: 在定向合作页面,点击发送到IM.


- 入口 5: 在免费样品页面可以直接发起沟通


Step 2: 发送 IM、产品、计划和样品请求批准
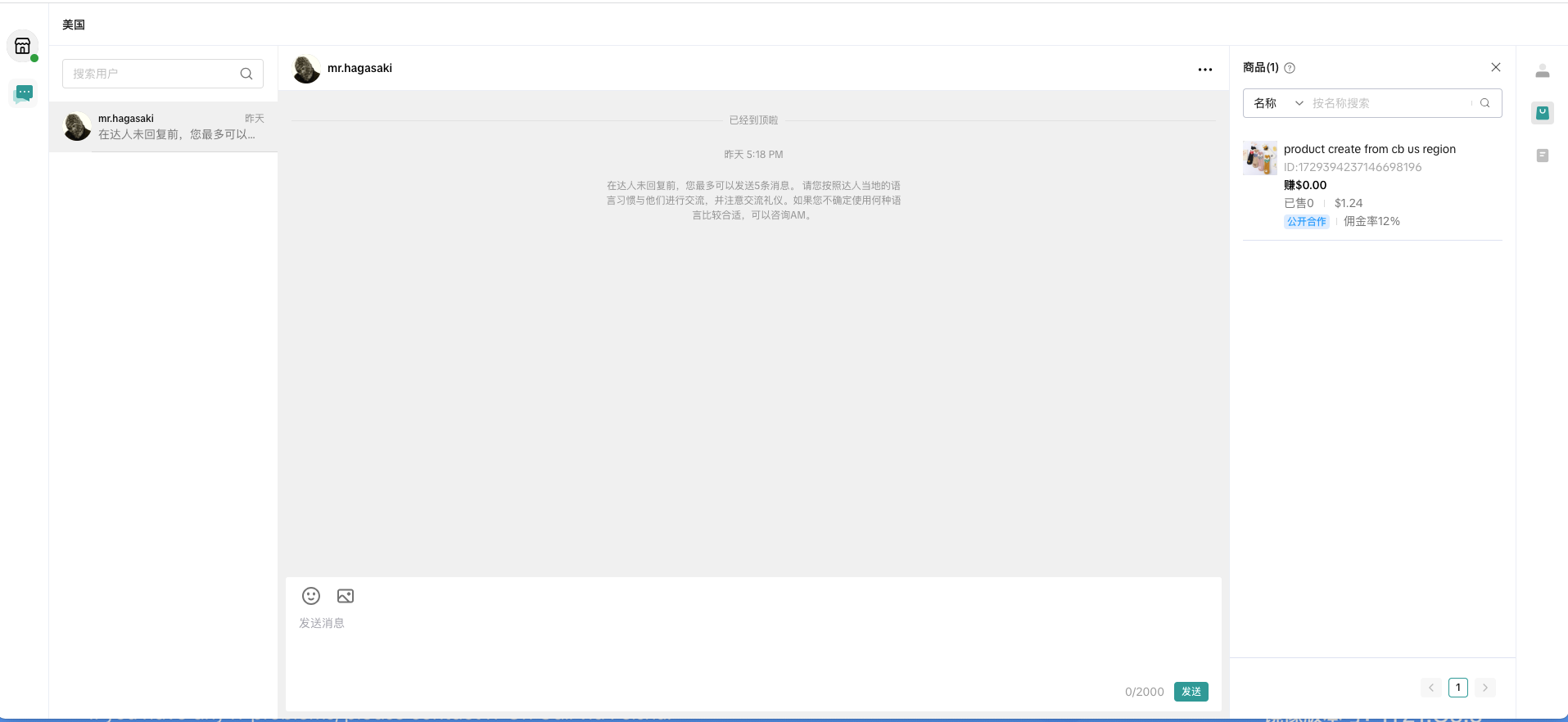
- 进入消息页面后,您将在左侧看到对话列表,右侧看到创建者的详细信息。要查看有关创建者的更多详细信息,请单击“更多信息”。


- 卖家可以在 IM 中管理样品请求。一旦卖家点击样品申请卡(如下所示),卖家将被重定向到联盟中心的样品申请页面。在那里,卖家可以批准、拒绝和运送样品


- 您可以通过单击右侧垂直导航栏,查看“生效的邀请”,然后单击“发送”来发送目标计划。


- 在同一个右侧导航栏中,卖家可以查看他们的产品目录,并通过单击“发送”将特定产品发送给达人以添加到他们的橱窗中。您还可以按 ID 或名称搜索产品。


- 定向合作可以通过IM工具发送


Step 3: 禁言达人
- 卖家可以通过点击如下所示的三个点来禁言达人。


- 一旦卖家屏蔽了达人,达人将无法再向卖家发送消息。达人将在 IM 会话中收到被屏蔽的提示:“您现在无法向卖家发送消息,因为您已被他们屏蔽。


- 达人被屏蔽后,卖家也可以取消屏蔽创作者,如下所示。被禁言的达人将在其姓名旁边显示被阻止的图标


卖家精选
免费工具 · 多平台支持 · 40W+ 卖家在用
客优云ERP是一款免费的跨境铺货软件,支持TikTok、Shopee、Lazada、Temu、Shein、Amazon、AliExpress、Ebay、MercadoLibre 等平台,拥有数据采集、自动发布、数据分析、采购代发、智能定价、图片处理、仓储管理、WMS 等功能,被 TikTok、Shopee、Lazada、Temu 等官方评选为年度最佳 ERP,累计服务超 40W 卖家。







